
Rerference : https://www.youtube.com/watch?v=OAfpDaAKVSE
Beam shader에 대해 알아본다.
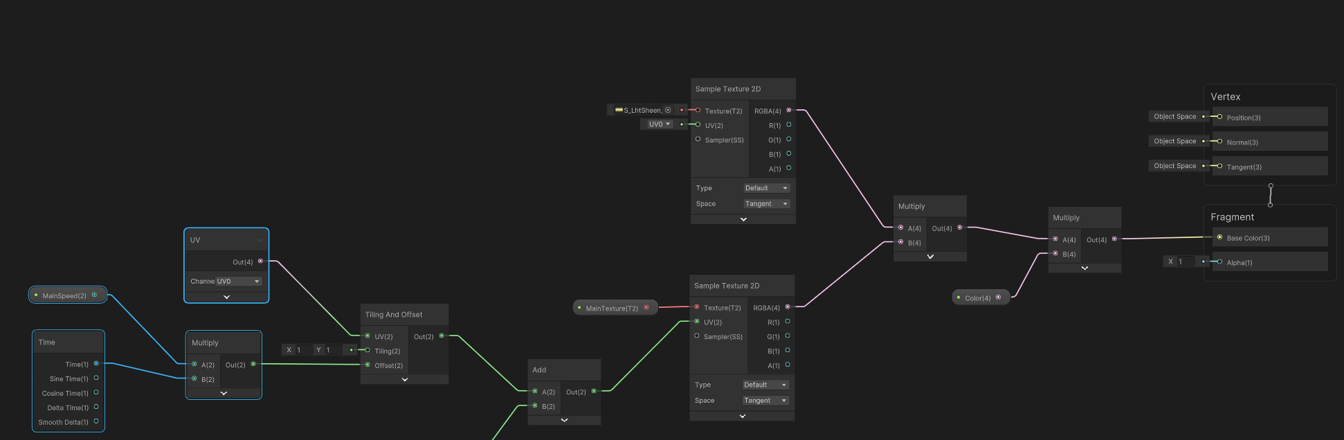
이 쉐이더는 외부 빛에 대한 처리가 필요없다. 따라서 Unlit shader로 제작한다.
우선 빔 같은 이미지가 필요하다.
이를 파라미터로 설정하도 하고 color에 연결한다.
흐르는 효과를 위해 time과 tiling and offset node를 연결하고 이를 빔 텍스쳐에 반영한다.
또한 빔의 시작과 끝이 날카롭게 cut out되는 것을 막고 부드럽게 처리 하기위해
부드러운 텍스처를 마스킹한다.

여기에 더 능동감 있는 빔 연출을 위해, noise 텍스쳐 맵을 섞고 time을 연결해 역시 비슷한 흐름을 만든다.
그리고 섞는다.
최종 그래프.

결과물.
관련 텍스쳐 제작을 좀 더 다듬고,
시작과 끝 부분에 파티클 같은 연출을 더 하면, 훨씬 더 fansy하게 보일 것 이다.
'WannaFlySomeDay > UnityEngine - Shader' 카테고리의 다른 글
| [SG] Shock Wave Effect SG (0) | 2024.04.01 |
|---|---|
| [SG] Sprite & Background Blur. (0) | 2024.03.31 |
| [SG] Water Shader (0) | 2024.03.29 |
| [SG] Portal Shader (0) | 2024.03.29 |
| [SG] Outline Shader (0) | 2024.03.29 |