https://www.youtube.com/watch?v=MXZ578OXOog
기본 아이디어는 기본 텍스쳐에 그라데이션을 겹치는 것이다.
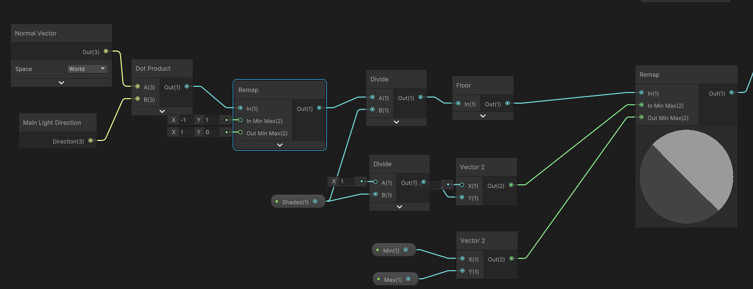
어떻게 그라데이션을 만드는가,
기본적으로 빛 방향과 노멀 방향을 알아서 dot product 연산을 한다.
내적 연산 특성 상, 벡터 방향이 같으면 1, 90도 벌어지면 0, 그 뒤로는 음수값을 가진다.
이 특성을 이용한다.
그리고 쉐이딩 단계를 만들어야 하므로, 강제적으로 이 표현을 얻어내는 과정이 섞여 있다.
그라데이션을 내적에 의해 얻는 부분.

이 결과를 기존 텍스쳐와 결합한다.

결과.

'WannaFlySomeDay > UnityEngine - Shader' 카테고리의 다른 글
| [SG] Fire Effect (0) | 2024.04.07 |
|---|---|
| [SG] 2D HighLight Shader (0) | 2024.04.04 |
| [SG] Damage Flash (0) | 2024.04.02 |
| [SG] Shock Wave Effect SG (0) | 2024.04.01 |
| [SG] Sprite & Background Blur. (0) | 2024.03.31 |